Uspostava novog neovisnog provjeravatelja točnosti i istinitosti obavijesti:
Projekt ATENA
PRIRUČNIK ZA PROVJERU ČINJENICA
(PROCES RADA U SKLOPU PROJEKTA ATENA)
1. Faza – prikupljanje medijskih napisa sumnjive istinitosti i vjerodostojnosti
Smatramo kako je za ispunjenje naše uloge važno pratiti društvene mreže kao i glavne medijske komunikacijske kanale (televiziju, radio i tisak) jer je jedan od ciljeva projekta otkrivanje „izvora“ širenja malicioznog sadržaja. Prihvaćanje dezinformacija/protuobavijesti od strane tradicionalnih medija smatra se završnom fazom i konačnim uspjehom plasirane neistine.
- Vlastitim djelovanjem i prijedlozima članova IIHS i projekta Atena praćenja medija na dnevnoj razini, kao i objava u drugim oblicima komuniciranja (knjige, časopisi….) pokretat će se procesi provjere objavljenih obavijesti.
- Putem naših profila otvorenih na društvenim mrežama, prikupljat ćemo prijedloge građana o medijskim objavama za koje čitatelji misle da je nužno provjeriti njihovu točnost i vjerodostojnost.
- U suradnji s drugim provjeravateljima činjenica u Republici Hrvatskoj prihvatit ćemo i njihove prijedloge za provjerom objavljenih medijskih napisa.
- S obzirom na međunarodnu pojavljenost i vidljivost objavljenih obavijesti sumnjive točnosti i vjerodostojnosti, otvaramo prostor i za provjere takvih objava objavljenih u inozemnim medijima a koja su u skladu s projektom ATENA.
- Članovi projekta radit će na selekciji navedenog sadržaja i izdvajat će one za koje postoji osnovana sumnja da se radi o neistinitoj vijesti ili vijesti koja je iskrivljena stavljanjem u drugačiji kontekst.
- Za proces prikupljanja traženih podataka iz specijaliziranih press cliping tvrtki bit će zadužen projektni partneri KA-VISION i Radio 047 d.o.o. zajedno s članovima IIHS. Ovi partneri će osigurati praćenje medija, putem agencije za monitoring medijskog sadržaja, te će po ukazanoj potrebi zaprimati sadržaje vezane uz temu obrane i sigurnosti objavljene na internetskim portalima i društvenim mrežama koja se provjerava.
- Izdvojene zaprimljene sadržaje djelatnici medijskih partnera prosljeđivat će na daljnju obradu članovima projektnog tima ATENA koji će nastaviti s daljnjom analizom navedenog materijala.
- U slučaju kad je netko od članova tima ATENA neposredni sudionik događaja ili procesa koji su izabrani za provjeru istinitosti, te osobe neće biti autori teksta. Autor treba biti priznati stručnjak (ili stručnjakinja) u tom tematskom području koji će potom napraviti analizu medijskog napisa koji će se provjeravati.
2. Faza – provjera opravdanosti provjere točnosti selektiranog sadržaja
Članovi projektnog tima koristit će sljedeću analitičku matricu kako bi utvrdili opravdanost daljnje provjere točnosti određenog sadržaja.
Analitička matrica
Ocijenite s TOČNIM, NETOČNIM ili NE MOŽE SE OCIJENITI svako pitanje.
Što je veći broj odgovora koji su ponuđeni u podebljanom obliku, to je veća vjerojatnost da se radi o dezinformacijama/protuobavijestima i stoga je potrebna njihova daljnja provjera.
1. Izvor obavijesti
- Povijest izvora: Izvor ima povijest objavljivanja netočnih obavijesti? (ako ima, automatski se sadržaj prosljeđuje na daljnju provjeru točnosti) TOČNO / NETOČNO / NE MOŽE SE OCIJENITI
- Namjera izvora: Postoji mogući motiv za širenje dezinformacija/protuobavijesti. TOČNO / NETOČNO / NE MOŽE SE OCIJENITI
- Provjerljivost izvora: Izvor je poznat i pouzdan s naglaskom na svoj dotadašnji rad? TOČNO / NETOČNO / NE MOŽE SE OCIJENITI
- Relevantnost izvora: Izvor obavijesti je relevantan, vjerodostojan za to tematsko područje. TOČNO / NETOČNO / NE MOŽE SE OCIJENITI
- Izvor svjesno širi netočnu obavijest. TOČNO / NETOČNO / NE MOŽE SE OCIJENITI
2. Sadržaj obavijesti
- Logička konzistentnost: Tvrdnje su logički dosljedne. TOČNO / NETOČNO / NE MOŽE SE OCIJENITI
- Provjerljivost tvrdnji: Tvrdnja se može neovisno provjeriti. TOČNO / NETOČNO / NE MOŽE SE OCIJENITI
- Upotreba jezika: Koristi se manipulativni ili emotivno nabijen jezik/narativ/rječnik. TOČNO / NETOČNO / NE MOŽE SE OCIJENITI
- Strojni prijevod: Sadržaj je stvoren i/ili preveden od strane ljudi (nije strojno preveden). TOČNO / NETOČNO / NE MOŽE SE OCIJENITI
3. Kontekst obavijesti
- Aktualnost: Obavijest je relevantna za predmetne događaje. TOČNO / NETOČNO / NE MOŽE SE OCIJENITI
- Prisutnost izostavljenih činjenica: Informacija je potpuna. TOČNO / NETOČNO / NE MOŽE SE OCIJENITI
- Prisutnost izostavljenih činjenica: Izostavljene su činjenice koje bi mogle promijeniti prihvaćanje obavijesti. TOČNO / NETOČNO / NE MOŽE SE OCIJENITI
- Stavljanje u krivi kontekst : Sadržaj je uklopljen u kontekst koji nije relevantan za temu. TOČNO / NETOČNO / NE MOŽE SE OCIJENITI
- Sukladnost s poznatim činjenicama: Obavijest se uklapa u ono što je već poznato o temi. TOČNO / NETOČNO / NE MOŽE SE OCIJENITI
4. Vizualni i multimedijalni elementi
- Manipulacija multimedijom: Postoji osnovana sumnja o manipulaciju fotografijama, zvukom ili videom. TOČNO / NETOČNO / NE MOŽE SE OCIJENITI
- Autentičnost slika/videozapisa: Multimedijalni sadržaji su izvorni. TOČNO / NETOČNO / NE MOŽE SE OCIJENITI
- Kontekstualna primjerenost: Audio-vizualni i multimedijalni elementi relevantni su za vijest. TOČNO / NETOČNO / NE MOŽE SE OCIJENITI
5. Društvena dinamika
- Širenje obavijesti: Obavijest se primarno širi putem društvenih mreža i putem aplikacija za mobilno komuniciranje. TOČNO / NETOČNO / NE MOŽE SE OCIJENITI
- Odziv javnosti: Publika naglašeno emocionalno reagira na obavijest. TOČNO / NETOČNO / NE MOŽE SE OCIJENITI
- Verifikacija trećih strana: Stručni i neovisni izvori provjerili su navedenu obavijest. TOČNO / NETOČNO / NE MOŽE SE OCIJENITI
3. Faza – daljnja dubinska provjera izabranih obavijesti i obrazloženje netočnosti
Članovi tima podijelit će se u radne, tematske skupine za određena područja obrane i sigurnosti. Svaki tim imat će neparan broj članova te će, u slučaju različitih mišljenja po nekom pitanju, pristupiti glasovanju.
Proces provjere točnosti i istinitosti obavijesti trenutno se pokreće ukoliko je odgovor na jedno od ključnih pitanja, posebno označenih žutom bojom, podebljan. Ukoliko analizirana obavijest ima 6 i više podebljanih odgovora koji nisu posebno označeni kao trenutni pokretači procesa provjere njene istinitosti, analitičari - članovi tima će ih dubinski analizirati s ciljem njihove provjere.
Obavijesti će analizirati ona radna skupina kojoj određeni sadržaj tematski pripada. U svojoj analizi, članovi radne skupine osvrnut će se na sve gore navedene kategorije, posebice na one koje su označene niskom ocjenom. Također, kroz vlastite spoznaje, istraživanje i konzultacije sa stručnjacima, napisat će točnu obavijesti kako bi korisnik provjerene obavijesti imao uvid u točne obavijeste. U svojem radu, članovima radnih skupina pomoći će tehničko osoblje koje će provjeravati eventualne manipulacije s audio, video i slikovnim sadržajima.
Svaka provjerena i korigirana obavijest imat će posebno izdvojeno i istaknuto mišljenje koje će biti glavna poruka čitatelju u vezi s problematikom dezinformacije/protuobavijesti. Glavna svrha bit će osnaživanje medijske pismenosti i jačanje otpornosti publike na štetne obavijesti.
4. Faza – provjera korištenje metodologije
U okviru projekta ATENA postoji grupa stručnjaka čija će zadaća biti provjera metodoloških načela i pristupa korištenih tijekom provjere točnosti pojedinih medijskih napisa. Svaka obavijest koja prođe nužne procese provjere, bit će, kao takva, predstavljena toj grupi stručnjaka čija je zadaća provjeriti ispravnost, točnost, objektivnost korištenih metodologija te, u slučaju potrebe, ponuditi drugačije metodološke postupke koji mogu biti od pomoći u procesu provjere točnosti i vjerodostojnosti analiziranih obavijesti.
5. Faza – publiciranje provjerene obavijesti na internetskoj stranici www.IIHS.hr/ATENA
Debunkirana/provjerena obavijest bit će objavljena na internetskoj stranici projekta ATENA te na stranicama Agencije za elektroničke medije. Radi transparentnosti i kontrole kvalitete, ispod svake takve obavijeste uvrstit će se i kontakt podaci. Putem njih čitatelji takve obavijeste moći će stupiti u kontakt s članovima projektnog tima ATENA i upozoriti na eventualne pogreške do kojih je došlo tijekom procesa provjere.
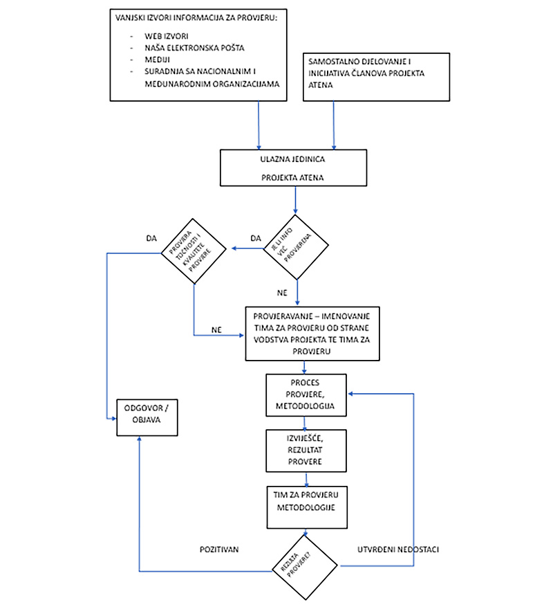
6. SHEMATSKI PRIKAZ PROCESA RADA

2. PRAĆENJE UČINKA I UČINKOVITOSTI AKTIVNOSTI ORGANIZACIJE ATENA
Razumijevanje utjecaja našeg rada ključno je za postizanje naše misije promicanja točnosti, istinitosti i potpunosti te transparentnosti objave medijskih napisa. Kako bismo to postigli, projekt ATENA će primijeniti sveobuhvatni sustav praćenja i evaluacije koji nam omogućava mjerenje učinkovitost naših inicijativa i prilagođavamo naše strategije prema potrebi.
Naše aktivnosti redovito se analiziraju kroz kvantitativne i kvalitativne metode, uključujući analizu podataka o dosegu, angažmanu korisnika i utjecaju na javno mišljenje. Ovi pokazatelji pomažu nam u identifikaciji najuspješnijih praksi i područja koja zahtijevaju poboljšanja. Osim toga, koristimo povratne obavijeste od strane naših korisnika, partnera i stručne zajednice kako bismo osigurali da naš rad ostaje relevantan i učinkovit u borbi protiv neistinitih obavijesti.
ATENA se također obvezuje na redovito objavljivanje izvještaja o učinku, kojima transparentno dijelimo naše postignuće i izazove s našim donatorima, suradnicima i širom javnošću. Ovim pristupom, ne samo da potičemo odgovornost i povjerenje, već i omogućavamo kontinuirano učenje i rast naše organizacije. Na taj način, u okviru projekta ATENA težimo ostvarivanju maksimalnog učinka u svojoj ključnoj ulozi unaprjeđenja informacijske pismenosti i jačanja demokratskog društva.